Schedule test runs in TestOps (Legacy)
This document covers TestOps Legacy version only.
Requirements​
You have configured a test environment or have an active TestCloud subscription. See: Create a test environment.
Your test project is already linked with a script repository: Configure a Git repository in TestOps.
Schedule test runs​
Advanced settings​
You can optimize your configurations in the Advanced settings section of the Schedule Test Run dialog.
When you open the Schedule Test Run dialog, at the bottom left corner, click Advanced settings.

The dialog displays with the following settings:

Visual Testing: select a Baseline Collection ID or generate a new Baseline Collection to compare with the captured images.
Katalon Runtime Engine Version: select a Katalon Runtime Engine version to run your test.
Execution Mode: choose between Sequential (run one test after another) or Parallel (run tests at the same time). See: Run multiple Test Suites in parallel with Agents.
Note:- You can only run test suites in a sequential mode. If you choose Test Suite, there is no Parallel option.
- Integration:
- For Xray Test Plan and Xray Push Mechanism: see Link a Katalon test run with an Xray test plan.
- For Kobiton: switch the Kobiton toggle on to enable the integration, then enter your Kobiton Device ID to run tests on that device. See: How to configure Kobiton integration with Katalon TestOps.
Custom Field & Tag: assign custom fields and tags to your test run schedule. See: Custom Fields and Tags.
Release Version: select the release version you want to link your test runs to. See: Manage Test Runs by Release.
Timeout in Minutes: define the time after which test execution is canceled. Add more minutes to this limit to avoid test executions getting timed out before completion.
After creating the schedule, Katalon TestOps automatically directs you to the Test Run List page.
The Test Run List page shows you a collection of Test Runs with the same configurations (Test Environment, Script Repository).
Known issues​
When scheduling a test execution in TestCloud environment, if you select Katalon Runtime Engine version as Latest, the scheduler will use the most recent KRE version that is compatible with TestCloud to execute.

Currently, the latest supported KRE version for TestCloud is 9.7.4. For example, if you select 'latest' for the KRE version, the scheduler will execute with KRE 9.7.4, and the session log will display 9.7.4 as the latest KRE version.

View test run types in Katalon Studio​
- You have enabled TestOps integration in Katalon Studio. See: Katalon Studio Integration.
Follows these steps:
-
Open your project in Katalon Studio.
-
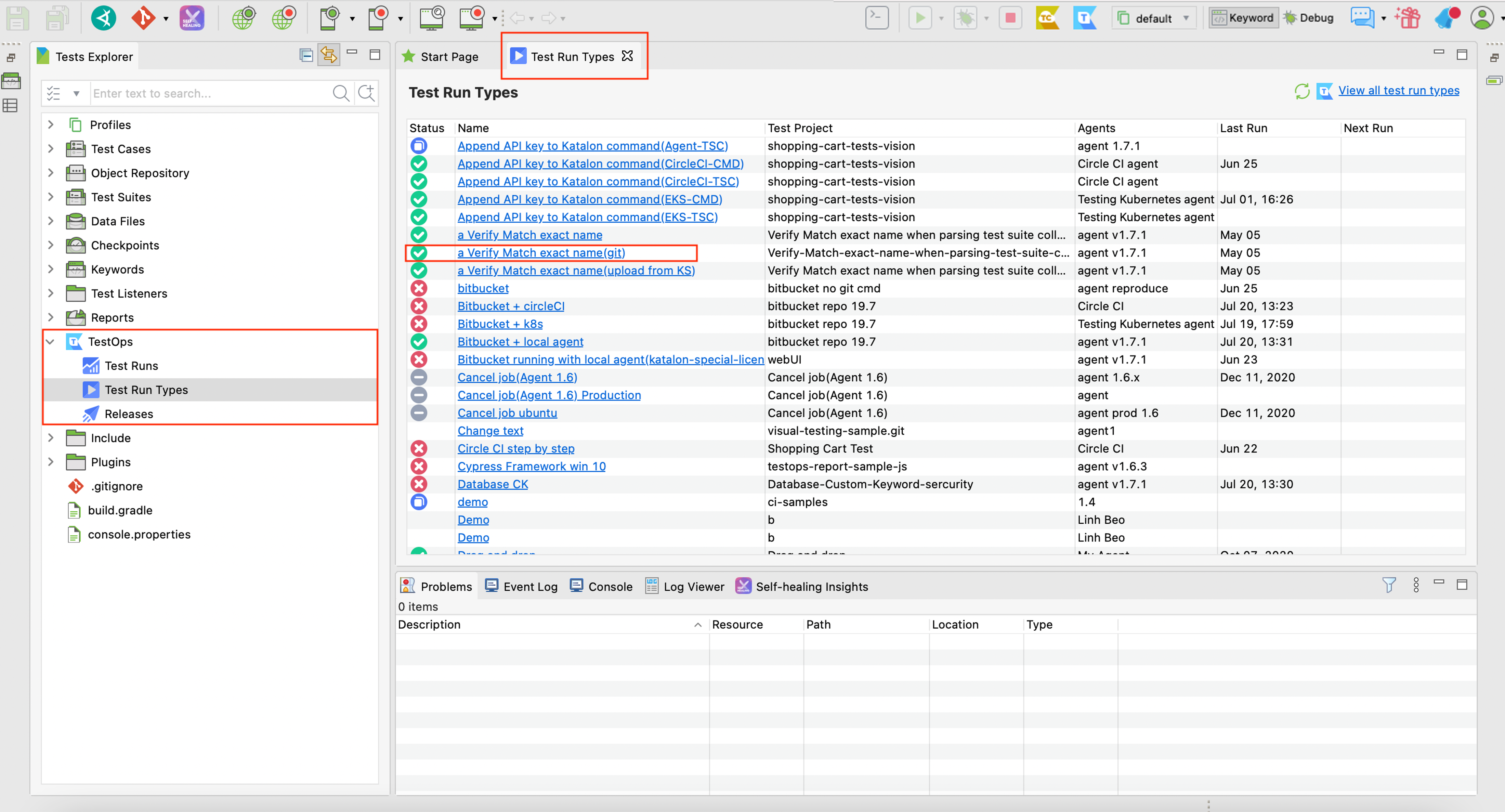
In the Tests Explorer sidebar, go to TestOps > Test Run Types.
You can view a summary of Test Run Types that have been configured in TestOps.
-
Click on one of the Test Run names. This opens the Test Runs Summary page in Katalon TestOps.
Trigger test runs manually​
You can also trigger an existing test run by following these steps:
-
In your TestOps Project, go to Executions > Schedules.
-
Click on the Run icon to trigger the test run.



