Execute test suite collections in Katalon Studio
This guide shows you how to configure, perform, and schedule your test suite collections in Katalon Studio.
You can execute a test suite collection in sequential or parallel mode. The behaviors of these two modes are described as follows.
Sequential mode​
The sequential mode allows you to execute the test suites one after another.
Parallel mode​
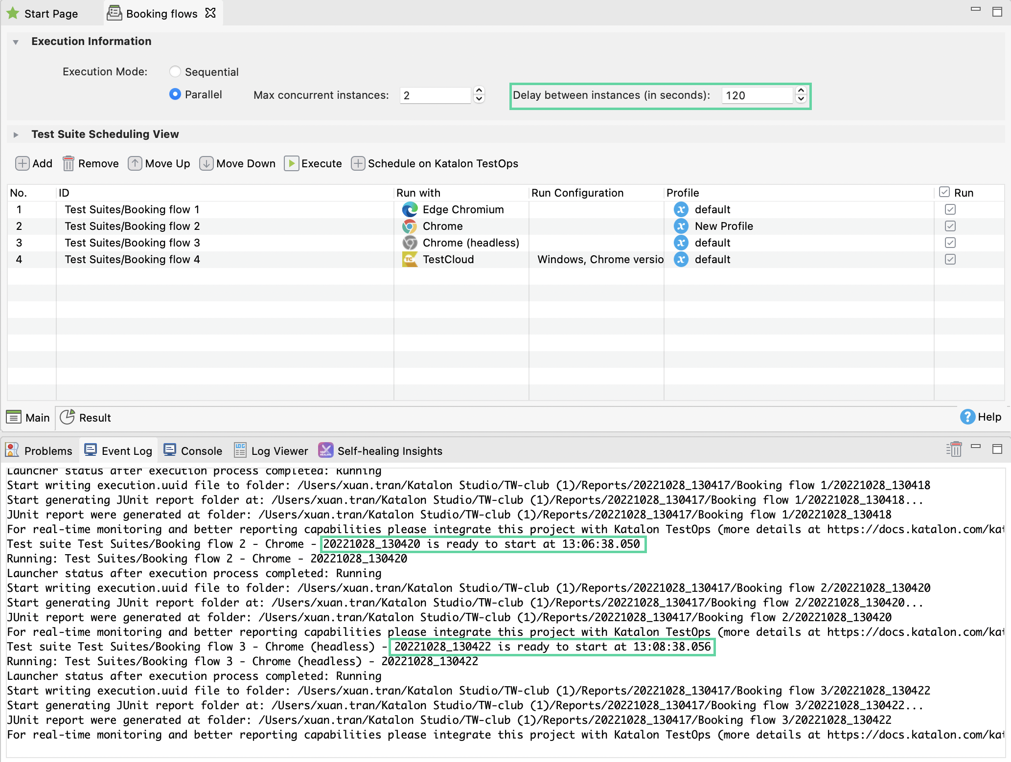
The parallel mode allows you to execute multiple test suites at the same time. With the parallel mode, you can set: 
Max concurrent instances: The maximum number of test suites executing at the same time.
Delay between instances (in seconds): The delay time between each test suite execution from 0-999 seconds.
Test suite ${testSuiteID} is ready to start at ${currentTimeStamp}
Execute a test suite collection​
The Job Progress is triggered automatically to show the progress while your test suite collection is being executed.



